聚灵AI导航
API接口素材下载视频下载
  • 首页
  • Blog
  • 排行榜
  • 收录投稿
  • 关于我们
    • 首页
    • Blog
    • 排行榜
    • 收录投稿
    • 关于我们

    Kubernetes

    共 2 篇文章
    排序
    发布更新浏览点赞
    小型创业公司如何稳定调用Kubernetes API管理多个AI模型?

    小型创业公司如何稳定调用Kubernetes API管理多个AI模型?

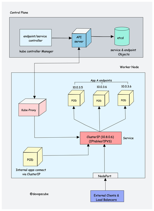
    kubernetes api上个月,我在北京后厂村,于一家咖啡馆里,见到了老友张烨。他身为一家成立不到两年的AI初创公司的技术合伙人,正被一个棘手问题折磨得焦头烂额。我们刚坐下,他就苦笑着把手机推到我...
    接口# AI# API管理# Kubernetes
    2个月前
    067,240,0000
    kubernetes api Kubernetes API管理方案:资深SRE从自建转向专业服务的经验分享

    kubernetes api Kubernetes API管理方案:资深SRE从自建转向专业服务的经验分享

    kubernetes api若你正为Kubernetes集群里API调用的稳定性问题、成本问题以及效率问题而苦恼,那么我友人老李近半年间获取的经验,也许能够给你带来某些切实的启示。他原本是自建接口的笃...
    接口# API管理# Kubernetes# SRE
    2个月前
    042,005,0000
    没有了

    标签云

    聚灵AI导航
    聚灵AI导航致力于让每个人都能了解AI运用AI,让AI帮助您提高工作或学习效率,整理最优秀的AI绘画,AI聊天,AI提示词,AI办公,AIGC,文生图等网站!

    API接口 收录投稿 广告合作 友链申请 关于我们

    扫码加QQ群聚灵AI导航
    扫码加QQ群
    扫码加微信聚灵AI导航
    扫码加微信
    Copyright © 2026 聚灵AI导航 
    网址
    网址文章